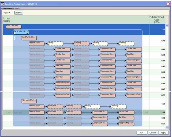
Selecting alternative processes
Alternative node is an expandable node representing a choice between two or more alternative processes. Each alternative process represents a separate routing. aPriori automatically selects a routing for costing, but you can manually select a different alternative. Only one routing can be selected.
When you expand an alternative node:
• Alternative routings for this node are displayed based on the selection in the View menu.
• The node and the entire scope of aPriori auto-select options is highlighted and surrounded by the Auto border.
If you click OK or Apply at this point, aPriori will automatically select a routing within the Auto border. You can also select a routing manually.
• If you manually select one routing under the alternative node, the scope of aPriori auto-select options changes and becomes limited to alternatives within that routing.
You can again click OK or Apply to let aPriori make a selection within the Auto border or make the selection manually.