No Cost Feature
aPriori provides a "No Cost Feature" operation for handling GCDs that should not contribute to the cost of a component. For example, if an operation on one GCD also happens to apply to an adjacent GCD, applying "No Cost Feature" to that adjacent GCD prevents double costing. aPriori automatically applies "No Cost Feature" when possible, but you can also apply this manually as needed.
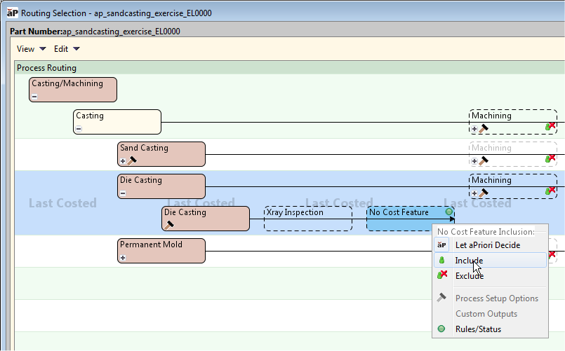
To apply a No Cost Feature in the Routing Selection editor
In the Routing Selection editor, right-click the optional No Cost Feature operation and select Include. A sandcasting part is shown in the following example.
To apply a No Cost Feature to a GCD
To apply No Cost Feature to a specific GCD, see GCD operation sequence selection on page 224.